FileZilla FTP
Supports Windows, MacOS, Linux
FileZilla Setup Instructions
Download Link: Download Filezilla FTP Client
- Open FileZilla FTP Client
- Go to "File" and select "Site Manager" (or press Ctrl+S)
- In the Site Manager, click on "New Site" to create a new connection
- Enter a name for the site in the "My Sites" section
- Under the "Protocol" dropdown, select "SFTP - SSH File Transfer Protocol"
- In the "Host" field, enter ftp.coacb.org
- Specify the port number as 2222
- Choose the "Logon Type" as "Normal"
- Enter your SFTP username and password as provided by COACB Staff, If you need a login please email us at contact@coacb.org
- Click on "Connect" to establish the SFTP connection
- If prompted to accept Unknown Host Key, Verify that Fingerprint matches screenshot below then check the "Always trust this host" box near the bottom of the window and click "OK"

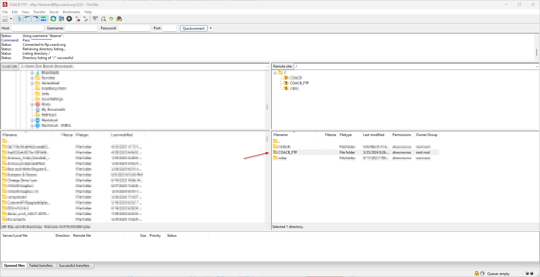
- Once connected, Locate the COACB_FTP Folder in the right folder pane and Double Click on it to open it

- Locate your Program Folder in the right folder pane and double click to open it, Then in the left folder pane locate the files you wish to upload, then drag them to the right folder pane to upload them (You can hold CTRL key while selecting to upload multiple files)
- Upload progress will appear near the the bottom of the window
DO NOT CLOSE FILEZILLA UNTIL ALL UPLOADS ARE COMPLETE


